在枢纽云后台添加了内容,如果不搭建网站该怎么获取列表页面的链接进行分享?
有时候我们可能还没来得及装修好网站的正式页面,但又急需将已发布的一系列文章、视频或招聘信息发送给客户查看。为了方便快速传播,系统现在为每种类型的内容都预设了默认的列表展示页,您只需获取对应的简短路径即可直接访问。
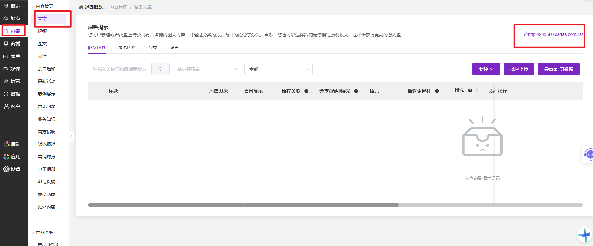
请先登录您的官微中心后台,在左侧导航栏中点击“内容”并进入具体的管理分类,例如点击“文章”。在文章管理页面的顶部,您可以直接看到系统为您生成的文章列表链接,点击即可预览或复制。

这些默认页面的访问地址非常简短,通常是在您的域名后方直接连接特定的后缀。例如,您的域名后加上 /post 即可访问文章列表,加上 /vlog 可以访问视频列表,而图文动态、文件下载和系统公告则分别对应 /note、/file 和 /notice。
此外,系统还支持更多应用场景的自动页面生成。如果您发布了活动、问答、知识库或招聘信息,可以通过后缀 /event、/faq、/wiki 和 /job 进行访问;而新闻报道、海报展示及相册内容则对应 /news、/poster 和 /photo。
| 内容类型 | 访问路径 | 适用场景 |
|---|---|---|
| 文章 | /list | 深度资讯、技术博客、干货分享 |
| 视频 | /vlog | 产品展示视频、企业短片 |
| 图文 | /note | 动态笔记、简短图文分享 |
| 文件 | /file | 资料下载、说明书、白皮书 |
| 公告 | /notice | 企业通知、放假安排、官方声明 |
| 活动 | /event | 线下沙龙、线上研讨会报名 |
| 问答 | /faq | 客户常见问题汇总 |
| 知识 | /wiki | 行业词典、产品说明文档 |
| 招聘 | /job | 人才招募、岗位详情列表 |
| 报道 | /news | 媒体报道、公关稿件 |
| 海报 | /poster | 活动宣传单页、视觉物料 |
| 相册 | /photo |
这些页面均已完成了移动端和PC端的双端适配,无论用户通过哪种设备打开,都能获得良好的视觉排版效果。这种方式让内容分发不再依赖于复杂的网站搭建过程,真正实现了内容发布后的即刻分享与传播。










请先 登录后发表评论 ~